zenlayer 弹性云平均在30秒内即可完成部署,最低配的1 × z2a.usr.c1m1/1 vCPU/1 GiB RAM $0.007/小时,1 × 20 GiB 系统盘 (经济型 NVMe SSD) $0.002/小时,1 × 弹性 IPv4 - BGP IP $0.000/小时,公网流量 - 优质 BGP 网络 $0.017GB ,带宽上限:10000 Mbps。这篇笔记就来测评该商家的阿根廷布宜诺斯艾利斯(Buenos Aires)弹性云VPS,分享下测评数据~~
1、官网
2、VPS套餐
z2a.usr 入门型 超低价入门首选 (限时优惠)
z2a.cpu 计算型 CPU资源丰富,适合计算密集型
z2a.std 标准型 平衡型,适合一般应用
z2a.mem 内存型 内存资源丰富,适合大内存应用
标注红色文字的为测评机器,机房为阿根廷布宜诺斯艾利斯(Buenos Aires)
| 型号 | vCPU | 内存 | 小时价格 | 购买 |
| z2a.usr.c1m1 | 1核 | 1 GiB | $0.007/小时 (限时优惠) | 链接 |
| z2a.cpu.1 | 1核 | 2 GiB | $0.019/小时 | 链接 |
| z2a.cpu.2 | 2核 | 4 GiB | $0.037/小时 | 链接 |
| z2a.cpu.4 | 4核 | 8 GiB | $0.073/小时 | 链接 |
| z2a.cpu.8 | 8核 | 16 GiB | $0.145/小时 | 链接 |
| z2a.cpu.16 | 16核 | 32 GiB | $0.289/小时 | 链接 |
| z2a.cpu.32 | 32核 | 64 GiB | $0.578/小时 | 链接 |
| z2a.cpu.64 | 64核 | 128 GiB | $1.156/小时 | 链接 |
| z2a.std.1 | 1核 | 4 GiB | $0.023/小时 | 链接 |
| z2a.std.2 | 2核 | 8 GiB | $0.045/小时 | 链接 |
| z2a.std.4 | 4核 | 16 GiB | $0.089/小时 | 链接 |
| z2a.std.8 | 8核 | 32 GiB | $0.178/小时 | 链接 |
| z2a.std.16 | 16核 | 64 GiB | $0.356/小时 | 链接 |
| z2a.std.32 | 32核 | 128 GiB | $0.712/小时 | 链接 |
| z2a.mem.1 | 1核 | 8 GiB | $0.031/小时 | 链接 |
| z2a.mem.2 | 2核 | 16 GiB | $0.062/小时 | 链接 |
| z2a.mem.4 | 4核 | 32 GiB | $0.123/小时 | 链接 |
| z2a.mem.8 | 8核 | 64 GiB | $0.245/小时 | 链接 |
| z2a.mem.16 | 16核 | 128 GiB | $0.489/小时 | 链接 |
3、基本参数
CPU根据推测是可能是 EPYC 7282 或定制规格 ,AMD EPYC Rome 发布于 2019 年,采用 Zen 2 架构。磁盘IO:105.0 MB/s(当前测试)
---------------------------------------------------------------------- CPU Model : AMD EPYC-Rome Processor CPU Cores : 4 @ 2595.124 MHz CPU Cache : 512 KB AES-NI : ✓ Enabled VM-x/AMD-V : ✗ Disabled Total Disk : 19.6 GB (931.1 MB Used) Total RAM : 7.8 GB (370.1 MB Used) System Uptime : 0 days, 23 hour 56 min Load Average : 0.05, 0.01, 0.00 OS : Debian GNU/Linux 12 (bookworm) Arch : x86_64 (64 Bit) Kernel : 6.1.0-38-cloud-amd64 TCP Congestion Ctrl: bbr Virtualization : MICROSOFT IPv4/IPv6 : ✓ Online / ✗ Offline Organization : AS62610 Zenlayer Inc Location : Buenos Aires / AR Region : Buenos Aires F.D. ---------------------------------------------------------------------- I/O Speed(1st run) : 103 MB/s I/O Speed(2nd run) : 106 MB/s I/O Speed(3rd run) : 106 MB/s I/O Speed(average) : 105.0 MB/s -----------------------------------
4、IP测试
IP质量体检报告:
流媒体:
流媒体1:
5、网络测试
三网测试:
总结如下
| 节点 | 位置 | 上传速度 | 下载速度 | 延迟 | 综合评价 |
|---|---|---|---|---|---|
| Speedtest.net | 本地基准 | 842.75 Mbps | 815.45 Mbps | 1.01 ms | ⭐⭐⭐⭐⭐ 极优 |
| 电信苏州5G | 苏州 | 64.61 Mbps | 203.55 Mbps | 304.46 ms | ⭐⭐⭐ 良好 |
| 联通上海5G | 上海 | 58.10 Mbps | 179.12 Mbps | 349.17 ms | ⭐⭐⭐ 良好 |
| 法兰克福 | 欧洲 | 93.17 Mbps | 33.15 Mbps | 223.47 ms | ⭐⭐⭐ 中等 |
| 移动苏州 | 苏州 | 7.00 Mbps | 0.17 Mbps | 487.84 ms | ⭐ 较差 |
| 电信浙江 | 浙江 | 0.87 Mbps | 3.12 Mbps | 717.22 ms | ⭐ 极差 |
网络质量体检报告:
Speedtest:
Node Name Upload Speed Download Speed Latency Speedtest.net 946.56 Mbps 9385.29 Mbps 0.90 ms Los Angeles, US 481.30 Mbps 4529.27 Mbps 163.27 ms Dallas, US 604.79 Mbps 5734.67 Mbps 139.51 ms Montreal, CA 311.52 Mbps 1808.10 Mbps 159.00 ms Paris, FR 365.18 Mbps 3692.33 Mbps 217.49 ms Amsterdam, NL 324.15 Mbps 248.42 Mbps 243.33 ms Suzhou, CN 254.41 Mbps 2454.50 Mbps 312.85 ms Ningbo, CN 0.48 Mbps 6.39 Mbps 345.42 ms Hong Kong, CN 4.52 Mbps 0.91 Mbps 352.93 ms Singapore, SG 241.78 Mbps 2243.50 Mbps 339.15 ms Taipei, CN 226.90 Mbps 2143.63 Mbps 349.44 ms Tokyo, JP 276.64 Mbps 2778.19 Mbps 290.53 ms ----------------------------------------------------------------------
ping检测:
6、路由
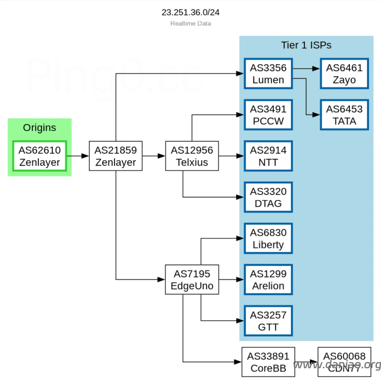
三网回程路由:
具体的路由分析在下面:
五、三网回程路由(线路可能随网络负载动态变化) 北京 电信 Level3 -> 163 地理路径:阿根廷 -> 美国 -> 北京 自治系统路径:AS21859 -> AS3549 -> AS3356 -> AS4134 -> AS4847 2-5 0.47ms 10.23.*.* * RFC1918 6 0.58ms 128.1.*.* AS21859 阿根廷 布宜诺斯艾利斯 zenlayer.com 7-8 1.13ms 200.0.*.* AS3549 阿根廷 布宜诺斯艾利斯 lumen.com 9-10 165.24ms 4.15.*.* AS3356 美国 加利福尼亚 圣何塞 Level3-CT-Peer lumen.com 11 303.18ms 202.97.*.* AS4134 [CHINANET-BB] 中国 北京 chinatelecom.com.cn 电信 14-15 311.31ms 36.112.*.* AS4847 中国 北京 bj.189.cn 16 308.40ms 219.141.*.* AS4847 [CHINATELECOM-BJ] 中国 北京 bj.189.cn 17 310.36ms 219.141.*.* AS4847 [CHINATELECOM-BJ] 中国 北京 bj.189.cn 北京 联通 Telxius -> 4837 地理路径:阿根廷 -> 美国 -> 西班牙 -> 法国 -> 北京 自治系统路径:AS21859 -> AS12956 -> AS4837 -> AS4808 -> AS4837 -> AS4808 2-5 0.53ms 10.23.*.* * RFC1918 6 0.54ms 128.1.*.* AS21859 阿根廷 布宜诺斯艾利斯 zenlayer.com 7 1.15ms 190.98.*.* AS12956 [LACNIC-CIDR] 阿根廷 布宜诺斯艾利斯 telxius.com 8 0.94ms 5.53.*.* AS12956 [ES-TDATACORP] 阿根廷 布宜诺斯艾利斯 telxius.com 9 131.27ms 94.142.*.* AS12956 [ES-TDATACORP] 美国 弗吉尼亚州 阿什本 telxius.com 10 213.16ms 213.140.*.* AS12956 [TDATANET] 西班牙 telxius.com 11 212.20ms 94.142.*.* AS12956 [ES-TDATACORP] 法国 法兰西岛大区 巴黎 telxius.com 12 356.40ms 219.158.*.* AS4837 [CU169-BACKBONE] 中国 北京 chinaunicom.cn 联通 13 326.05ms 202.96.*.* AS4808 [UNICOM-BJ] 中国 北京 www.bbn.com.cn 联通 17 345.89ms 61.51.*.* AS4808 中国 北京市 延庆 www.bbn.com.cn 联通 18 336.47ms 221.222.*.* AS4808 [UNICOM-BJ] 中国 北京 海淀 www.bbn.com.cn 北京 移动 Level3 -> CMI 地理路径:阿根廷 -> 美国 -> 北京 自治系统路径:AS21859 -> AS3549 -> AS3356 -> AS58453 -> AS9808 -> AS56048 2-5 0.36ms 10.23.*.* * RFC1918 6 0.57ms 128.1.*.* AS21859 阿根廷 布宜诺斯艾利斯 zenlayer.com 7-8 5.70ms 200.0.*.* AS3549 阿根廷 布宜诺斯艾利斯 lumen.com 9 157.51ms 4.68.*.* AS3356 美国 加利福尼亚 洛杉矶 lumen.com 10-11 156.62ms 223.118.*.* AS58453 [CMI-INT] 美国 加利福尼亚 洛杉矶 cmi.chinamobile.com 移动 12-16 332.86ms 221.183.*.* AS9808 [CMNET] 中国 北京 X-I chinamobileltd.com 移动 18-19 352.12ms 211.136.*.* AS56048 [CMNET] 中国 北京 bj.10086.cn 移动 22 359.36ms 211.136.*.* AS56048 [CMNET] 中国 北京 bj.10086.cn 移动 上海 电信 Telxius -> 163 地理路径:阿根廷 -> 智利 -> 美国 -> 上海 自治系统路径:AS21859 -> AS3549 -> AS12956 -> AS4134 -> AS4812 -> AS4134 -> AS4812 2-5 0.32ms 10.23.*.* * RFC1918 6 0.49ms 128.1.*.* AS21859 阿根廷 布宜诺斯艾利斯 zenlayer.com 7 1.29ms 200.0.*.* AS3549 阿根廷 布宜诺斯艾利斯 lumen.com 8 25.47ms 94.142.*.* AS12956 [ES-TDATACORP] 智利 瓦尔帕莱索 telxius.com 9 118.93ms 213.140.*.* AS12956 [TDATANET] 美国 佛罗里达州 迈阿密 telxius.com 10-11 119.08ms 94.142.*.* AS12956 [ES-TDATACORP] 美国 佛罗里达州 迈阿密 telxius.com 12 298.33ms 202.97.*.* AS4134 [CHINANET-BB] 中国 上海 chinatelecom.com.cn 电信 13 312.34ms 101.95.*.* AS4812 [CHINANET-SH] 中国 上海市 chinatelecom.cn 电信 19 301.12ms 101.226.*.* AS4812 [CHINANET-SH] 中国 上海市 chinatelecom.cn 电信 上海 联通 AS55211 -> 4837 地理路径:阿根廷 -> 哥伦比亚 -> 秘鲁 -> 美国 -> 广东 -> 上海 自治系统路径:AS21859 -> AS7195 -> AS55211 -> AS4837 -> AS140979 2-5 0.48ms 10.23.*.* * RFC1918 6 0.62ms 128.1.*.* AS21859 阿根廷 布宜诺斯艾利斯 zenlayer.com 7 0.77ms 200.25.*.* AS7195 阿根廷 布宜诺斯艾利斯 edgeuno.com 8 20.96ms 200.25.*.* AS7195 哥伦比亚 edgeuno.com 9-10 50.50ms 200.25.*.* AS7195 秘鲁 卡亞俄 利马 edgeuno.com 11-13 144.83ms 200.25.*.* AS7195 美国 德克萨斯 达拉斯 edgeuno.com 14 170.09ms 200.25.*.* AS7195 美国 加利福尼亚 洛杉矶 edgeuno.com 15-16 172.11ms 76.72.*.* AS55211 美国 宾夕法尼亚州 费城 17-18 374.34ms 219.158.*.* AS4837 [CU169-BACKBONE] 中国 广东 广州 X-I chinaunicom.cn 联通 26 394.88ms 112.64.*.* AS140979 [APNIC-AP] 中国 上海市 闵行 chinaunicom.cn 联通 上海 移动 Level3 -> CMI 地理路径:阿根廷 -> 美国 -> 上海 自治系统路径:AS21859 -> AS3549 -> AS3356 -> AS58453 -> AS9808 2-5 0.49ms 10.23.*.* * RFC1918 6 0.70ms 128.1.*.* AS21859 阿根廷 布宜诺斯艾利斯 zenlayer.com 7 1.26ms 200.0.*.* AS3549 阿根廷 布宜诺斯艾利斯 lumen.com 8-10 187.81ms 4.69.*.* AS3356 美国 华盛顿 西雅图 lumen.com 11 181.37ms 223.120.*.* AS58453 [CMI-INT] 美国 华盛顿州 西雅图 cmi.chinamobile.com 移动 12-13 351.07ms 223.120.*.* AS58453 [CMI-INT] 中国 上海 cmi.chinamobile.com 移动 14-15 342.57ms 221.183.*.* AS9808 [CMNET] 中国 上海 X-I chinamobileltd.com 移动 20 347.75ms 117.185.*.* AS9808 [CMNET] 中国 上海市 chinamobileltd.com 移动 广东 电信 Telxius -> 163 地理路径:阿根廷 -> 智利 -> 美国 -> 广东 自治系统路径:AS21859 -> AS3549 -> AS12956 -> AS3356 -> AS12956 -> AS4134 2-5 0.31ms 10.23.*.* * RFC1918 6 0.54ms 128.1.*.* AS21859 阿根廷 布宜诺斯艾利斯 zenlayer.com 7 1.38ms 200.0.*.* AS3549 阿根廷 布宜诺斯艾利斯 lumen.com 8 24.90ms 94.142.*.* AS12956 [ES-TDATACORP] 智利 瓦尔帕莱索 telxius.com 9 165.54ms 4.15.*.* AS3356 美国 加利福尼亚 圣何塞 Level3-CT-Peer lumen.com 10-11 119.42ms 94.142.*.* AS12956 [ES-TDATACORP] 美国 佛罗里达州 迈阿密 telxius.com 12-14 322.59ms 202.97.*.* AS4134 [CHINANET-BB] 中国 广东 广州 chinatelecom.com.cn 19 327.07ms 183.47.*.* AS4134 [APNIC-AP] 中国 广东省 广州市 chinatelecom.com.cn 电信 广东 联通 Level3 -> 4837 地理路径:阿根廷 -> 美国 -> 北京 -> 广东 自治系统路径:AS21859 -> AS3549 -> AS3356 -> AS4837 -> AS136958 2-5 0.45ms 10.23.*.* * RFC1918 6 0.55ms 128.1.*.* AS21859 阿根廷 布宜诺斯艾利斯 zenlayer.com 7-8 0.96ms 200.0.*.* AS3549 阿根廷 布宜诺斯艾利斯 lumen.com 9-10 241.38ms 4.26.*.* AS3356 美国 加利福尼亚 洛杉矶 lumen.com 11 445.91ms 219.158.*.* AS4837 [CU169-BACKBONE] 中国 北京市 chinaunicom.cn 联通 12 465.75ms 219.158.*.* AS4837 [CU169-BACKBONE] 中国 广东 广州 X-I chinaunicom.cn 联通 19 473.96ms 157.148.*.* AS136958 [UNICOM-GD] 中国 广东省 广州市 chinaunicom.cn 联通 广东 移动 Level3 -> CMI 地理路径:阿根廷 -> 德国 -> 香港 -> 广东 自治系统路径:AS21859 -> AS3549 -> AS3356 -> AS58453 -> AS9808 -> AS56040 2-5 0.31ms 10.23.*.* * RFC1918 6-7 0.38ms 128.1.*.* AS21859 阿根廷 布宜诺斯艾利斯 zenlayer.com 8 1.40ms 200.0.*.* AS3549 阿根廷 布宜诺斯艾利斯 lumen.com 9-10 217.08ms 4.68.*.* AS3356 德国 黑森 美因河畔法兰克福 lumen.com 11 217.22ms 223.120.*.* AS58453 [CMI-INT] 中国 香港 cmi.chinamobile.com 移动 12-15 387.32ms 221.183.*.* AS9808 [CMNET] 中国 广东 广州 I-C chinamobileltd.com 移动 16 421.46ms 211.136.*.* AS56040 [CMNET] 中国 广东 广州 gd.10086.cn 移动 17-19 421.34ms 183.235.*.* AS56040 [APNIC-AP] 中国 广东 广州 gd.10086.cn 移动 21 427.21ms 211.139.*.* AS56040 [CMNET] 中国 广东 广州 gd.10086.cn 移动
BGP透视:
电信回程:
北京 电信 (Level3 -> 163)
地理路径: 阿根廷 -> 美国 -> 北京
自治系统路径: AS21859 -> AS3549 -> AS3356 -> AS4134 -> AS4847
| 跳数 | 延迟 | IP段 | AS号 | 运营商/位置 |
|---|---|---|---|---|
| 2-5 | 0.47ms | 10.23.. | * | RFC1918 |
| 6 | 0.58ms | 128.1.. | AS21859 | 阿根廷 布宜诺斯艾利斯 zenlayer.com |
| 7-8 | 1.13ms | 200.0.. | AS3549 | 阿根廷 布宜诺斯艾利斯 lumen.com |
| 9-10 | 165.24ms | 4.15.. | AS3356 | 美国 加利福尼亚 圣何塞 Level3-CT-Peer lumen.com |
| 11 | 303.18ms | 202.97.. | AS4134 | 中国 北京 chinatelecom.com.cn 电信 |
| 14-15 | 311.31ms | 36.112.. | AS4847 | 中国 北京 bj.189.cn |
| 16-17 | 308-310ms | 219.141.. | AS4847 | 中国 北京 bj.189.cn |
上海 电信 (Telxius -> 163)
地理路径: 阿根廷 -> 智利 -> 美国 -> 上海
自治系统路径: AS21859 -> AS3549 -> AS12956 -> AS4134 -> AS4812 -> AS4134 -> AS4812
| 跳数 | 延迟 | IP段 | AS号 | 运营商/位置 |
|---|---|---|---|---|
| 2-5 | 0.32ms | 10.23.. | * | RFC1918 |
| 6 | 0.49ms | 128.1.. | AS21859 | 阿根廷 布宜诺斯艾利斯 zenlayer.com |
| 7 | 1.29ms | 200.0.. | AS3549 | 阿根廷 布宜诺斯艾利斯 lumen.com |
| 8 | 25.47ms | 94.142.. | AS12956 | 智利 瓦尔帕莱索 telxius.com |
| 9 | 118.93ms | 213.140.. | AS12956 | 美国 佛罗里达州 迈阿密 telxius.com |
| 10-11 | 119.08ms | 94.142.. | AS12956 | 美国 佛罗里达州 迈阿密 telxius.com |
| 12 | 298.33ms | 202.97.. | AS4134 | 中国 上海 chinatelecom.com.cn 电信 |
| 13 | 312.34ms | 101.95.. | AS4812 | 中国 上海市 chinatelecom.cn 电信 |
| 19 | 301.12ms | 101.226.. | AS4812 | 中国 上海市 chinatelecom.cn 电信 |
广东 电信 (Telxius -> 163)
地理路径: 阿根廷 -> 智利 -> 美国 -> 广东
自治系统路径: AS21859 -> AS3549 -> AS12956 -> AS3356 -> AS12956 -> AS4134
| 跳数 | 延迟 | IP段 | AS号 | 运营商/位置 |
|---|---|---|---|---|
| 2-5 | 0.31ms | 10.23.. | * | RFC1918 |
| 6 | 0.54ms | 128.1.. | AS21859 | 阿根廷 布宜诺斯艾利斯 zenlayer.com |
| 7 | 1.38ms | 200.0.. | AS3549 | 阿根廷 布宜诺斯艾利斯 lumen.com |
| 8 | 24.90ms | 94.142.. | AS12956 | 智利 瓦尔帕莱索 telxius.com |
| 9 | 165.54ms | 4.15.. | AS3356 | 美国 加利福尼亚 圣何塞 Level3-CT-Peer lumen.com |
| 10-11 | 119.42ms | 94.142.. | AS12956 | 美国 佛罗里达州 迈阿密 telxius.com |
| 12-14 | 322.59ms | 202.97.. | AS4134 | 中国 广东 广州 chinatelecom.com.cn |
| 19 | 327.07ms | 183.47.. | AS4134 | 中国 广东省 广州市 chinatelecom.com.cn 电信 |
联通回程:
北京 联通 (Telxius -> 4837)
地理路径: 阿根廷 -> 美国 -> 西班牙 -> 法国 -> 北京
自治系统路径: AS21859 -> AS12956 -> AS4837 -> AS4808 -> AS4837 -> AS4808
| 跳数 | 延迟 | IP段 | AS号 | 运营商/位置 |
|---|---|---|---|---|
| 2-5 | 0.53ms | 10.23.. | * | RFC1918 |
| 6 | 0.54ms | 128.1.. | AS21859 | 阿根廷 布宜诺斯艾利斯 zenlayer.com |
| 7 | 1.15ms | 190.98.. | AS12956 | 阿根廷 布宜诺斯艾利斯 telxius.com |
| 8 | 0.94ms | 5.53.. | AS12956 | 阿根廷 布宜诺斯艾利斯 telxius.com |
| 9 | 131.27ms | 94.142.. | AS12956 | 美国 弗吉尼亚州 阿什本 telxius.com |
| 10 | 213.16ms | 213.140.. | AS12956 | 西班牙 telxius.com |
| 11 | 212.20ms | 94.142.. | AS12956 | 法国 法兰西岛大区 巴黎 telxius.com |
| 12 | 356.40ms | 219.158.. | AS4837 | 中国 北京 chinaunicom.cn 联通 |
| 13 | 326.05ms | 202.96.. | AS4808 | 中国 北京 www.bbn.com.cn 联通 |
| 17 | 345.89ms | 61.51.. | AS4808 | 中国 北京市 延庆 www.bbn.com.cn 联通 |
| 18 | 336.47ms | 221.222.. | AS4808 | 中国 北京 海淀 www.bbn.com.cn |
上海 联通 (AS55211 -> 4837)
地理路径: 阿根廷 -> 哥伦比亚 -> 秘鲁 -> 美国 -> 广东 -> 上海
自治系统路径: AS21859 -> AS7195 -> AS55211 -> AS4837 -> AS140979
| 跳数 | 延迟 | IP段 | AS号 | 运营商/位置 |
|---|---|---|---|---|
| 2-5 | 0.48ms | 10.23.. | * | RFC1918 |
| 6 | 0.62ms | 128.1.. | AS21859 | 阿根廷 布宜诺斯艾利斯 zenlayer.com |
| 7 | 0.77ms | 200.25.. | AS7195 | 阿根廷 布宜诺斯艾利斯 edgeuno.com |
| 8 | 20.96ms | 200.25.. | AS7195 | 哥伦比亚 edgeuno.com |
| 9-10 | 50.50ms | 200.25.. | AS7195 | 秘鲁 卡亞俄 利马 edgeuno.com |
| 11-13 | 144.83ms | 200.25.. | AS7195 | 美国 德克萨斯 达拉斯 edgeuno.com |
| 14 | 170.09ms | 200.25.. | AS7195 | 美国 加利福尼亚 洛杉矶 edgeuno.com |
| 15-16 | 172.11ms | 76.72.. | AS55211 | 美国 宾夕法尼亚州 费城 |
| 17-18 | 374.34ms | 219.158.. | AS4837 | 中国 广东 广州 X-I chinaunicom.cn 联通 |
| 26 | 394.88ms | 112.64.. | AS140979 | 中国 上海市 闵行 chinaunicom.cn 联通 |
广东 联通 (Level3 -> 4837)
地理路径: 阿根廷 -> 美国 -> 北京 -> 广东
自治系统路径: AS21859 -> AS3549 -> AS3356 -> AS4837 -> AS136958
| 跳数 | 延迟 | IP段 | AS号 | 运营商/位置 |
|---|---|---|---|---|
| 2-5 | 0.45ms | 10.23.. | * | RFC1918 |
| 6 | 0.55ms | 128.1.. | AS21859 | 阿根廷 布宜诺斯艾利斯 zenlayer.com |
| 7-8 | 0.96ms | 200.0.. | AS3549 | 阿根廷 布宜诺斯艾利斯 lumen.com |
| 9-10 | 241.38ms | 4.26.. | AS3356 | 美国 加利福尼亚 洛杉矶 lumen.com |
| 11 | 445.91ms | 219.158.. | AS4837 | 中国 北京市 chinaunicom.cn 联通 |
| 12 | 465.75ms | 219.158.. | AS4837 | 中国 广东 广州 X-I chinaunicom.cn 联通 |
| 19 | 473.96ms | 157.148.. | AS136958 | 中国 广东省 广州市 chinaunicom.cn 联通 |
移动回程:
北京 移动 (Level3 -> CMI)
地理路径: 阿根廷 -> 美国 -> 北京
自治系统路径: AS21859 -> AS3549 -> AS3356 -> AS58453 -> AS9808 -> AS56048
| 跳数 | 延迟 | IP段 | AS号 | 运营商/位置 |
|---|---|---|---|---|
| 2-5 | 0.36ms | 10.23.. | * | RFC1918 |
| 6 | 0.57ms | 128.1.. | AS21859 | 阿根廷 布宜诺斯艾利斯 zenlayer.com |
| 7-8 | 5.70ms | 200.0.. | AS3549 | 阿根廷 布宜诺斯艾利斯 lumen.com |
| 9 | 157.51ms | 4.68.. | AS3356 | 美国 加利福尼亚 洛杉矶 lumen.com |
| 10-11 | 156.62ms | 223.118.. | AS58453 | 美国 加利福尼亚 洛杉矶 cmi.chinamobile.com 移动 |
| 12-16 | 332.86ms | 221.183.. | AS9808 | 中国 北京 X-I chinamobileltd.com 移动 |
| 18-19 | 352.12ms | 211.136.. | AS56048 | 中国 北京 bj.10086.cn 移动 |
| 22 | 359.36ms | 211.136.. | AS56048 | 中国 北京 bj.10086.cn 移动 |
上海 移动 (Level3 -> CMI):
地理路径: 阿根廷 -> 美国 -> 上海
自治系统路径: AS21859 -> AS3549 -> AS3356 -> AS58453 -> AS9808
| 跳数 | 延迟 | IP段 | AS号 | 运营商/位置 |
|---|---|---|---|---|
| 2-5 | 0.49ms | 10.23.. | * | RFC1918 |
| 6 | 0.70ms | 128.1.. | AS21859 | 阿根廷 布宜诺斯艾利斯 zenlayer.com |
| 7 | 1.26ms | 200.0.. | AS3549 | 阿根廷 布宜诺斯艾利斯 lumen.com |
| 8-10 | 187.81ms | 4.69.. | AS3356 | 美国 华盛顿 西雅图 lumen.com |
| 11 | 181.37ms | 223.120.. | AS58453 | 美国 华盛顿州 西雅图 cmi.chinamobile.com 移动 |
| 12-13 | 351.07ms | 223.120.. | AS58453 | 中国 上海 cmi.chinamobile.com 移动 |
| 14-15 | 342.57ms | 221.183.. | AS9808 | 中国 上海 X-I chinamobileltd.com 移动 |
| 20 | 347.75ms | 117.185.. | AS9808 | 中国 上海市 chinamobileltd.com 移动 |
广东 移动 (Level3 -> CMI)
地理路径: 阿根廷 -> 德国 -> 中国香港 -> 广东
自治系统路径: AS21859 -> AS3549 -> AS3356 -> AS58453 -> AS9808 -> AS56040
| 跳数 | 延迟 | IP段 | AS号 | 运营商/位置 |
|---|---|---|---|---|
| 2-5 | 0.31ms | 10.23.. | * | RFC1918 |
| 6-7 | 0.38ms | 128.1.. | AS21859 | 阿根廷 布宜诺斯艾利斯 zenlayer.com |
| 8 | 1.40ms | 200.0.. | AS3549 | 阿根廷 布宜诺斯艾利斯 lumen.com |
| 9-10 | 217.08ms | 4.68.. | AS3356 | 德国 黑森 美因河畔法兰克福 lumen.com |
| 11 | 217.22ms | 223.120.. | AS58453 | 中国 中国香港 cmi.chinamobile.com 移动 |
| 12-15 | 387.32ms | 221.183.. | AS9808 | 中国 广东 广州 I-C chinamobileltd.com 移动 |
| 16 | 421.46ms | 211.136.. | AS56040 | 中国 广东 广州 gd.10086.cn 移动 |
| 17-19 | 421.34ms | 183.235.. | AS56040 | 中国 广东 广州 gd.10086.cn 移动 |
| 21 | 427.21ms | 211.139.. | AS56040 | 中国 广东 广州 gd.10086.cn 移动 |
电信去程:
路由路径:浙江电信 → CHINANET骨干 → 国际出口 → LVLT-3549(美国) → ZEN-ECN → ZEN-DPS
数据包从浙江电信接入点(61.164.246.97)出发,经过省内骨干网络(61.174.59.89、61.175.46.245)后直接进入CHINANET国际出口(202.97.x.x网段),跨越太平洋抵达美国LVLT-3549网络,再转接至ZEN-ECN最终到达目标服务器。
Target: 23.251.36.87 Location: China, Lishui Provider: China Telecom MTR captured UTC: 2026-03-24T06:22:05.033Z MTR captured local: Tue Mar 24 2026 14:22:05 GMT+0800 (中国标准时间) 0. 61.164.246.0 Loss% Snt Last Avg Best Wrst StDev AS Name PTR 1 61.164.246.97 0.0% 20 3.7 4.5 3.3 12.5 2.1 136190 CHINATELECOM-ZHE 2 ??? 100.0 20 0.0 0.0 0.0 0.0 0.0 - 3 ??? 100.0 20 0.0 0.0 0.0 0.0 0.0 - 4 ??? 100.0 20 0.0 0.0 0.0 0.0 0.0 - 5 61.174.59.89 0.0% 20 9.5 9.5 9.2 9.9 0.1 4134 CHINANET-BACKBON 6 61.175.46.245 70.0% 20 8.5 8.6 8.5 8.6 0.0 4134 CHINANET-BACKBON 7 202.97.102.17 70.0% 20 11.6 14.0 11.6 20.1 3.7 4134 CHINANET-BACKBON 8 ??? 100.0 20 0.0 0.0 0.0 0.0 0.0 - 9 202.97.39.189 95.0% 20 12.7 12.7 12.7 12.7 0.0 4134 CHINANET-BACKBON 10 202.97.6.2 10.0% 20 229.2 177.0 160.3 364.1 49.4 4134 CHINANET-BACKBON 11 ??? 100.0 20 0.0 0.0 0.0 0.0 0.0 - 12 200.189.213.230 25.0% 20 311.4 312.9 311.4 325.3 3.5 3549 LVLT-3549 ae4.3501.ebr1.bna1.ciriontech... 13 200.0.197.18 10.0% 20 350.0 350.1 349.9 350.3 0.1 3549 LVLT-3549 mail.parksuitesmza.com.ar 14 128.1.129.103 15.0% 20 324.6 324.5 323.8 325.8 0.6 21859 ZEN-ECN a103.designerforumail14.com 15 ??? 100.0 20 0.0 0.0 0.0 0.0 0.0 - 16 ??? 100.0 20 0.0 0.0 0.0 0.0 0.0 - 17 ??? 100.0 20 0.0 0.0 0.0 0.0 0.0 - 18 ??? 100.0 20 0.0 0.0 0.0 0.0 0.0 - 19 23.251.36.87 5.0% 20 321.1 321.0 320.8 321.2 0.1 62610 ZEN-DPS
联通去程:
路由路径:浙江联通 → CHINA169骨干 → 国际出口 → EDGEUNO(美国) → ZEN-ECN → ZEN-DPS
数据包从浙江联通出发,经CHINA169骨干网在国内传输较远距离后,从上海(219.158.3.110)进入国际网络,再经过美国EDGEUNO网络的多跳转发抵达南美。
Target: 23.251.36.87 Location: China, Lishui Provider: China Unicom MTR captured UTC: 2026-03-24T06:22:05.033Z MTR captured local: Tue Mar 24 2026 14:22:05 GMT+0800 (中国标准时间) 0. 60.12.124.0 Loss% Snt Last Avg Best Wrst StDev AS Name PTR 1 60.12.124.97 0.0% 20 5.0 5.1 3.3 15.7 3.0 4837 CHINA169-BACKBON 2 ??? 100.0 20 0.0 0.0 0.0 0.0 0.0 - 3 ??? 100.0 20 0.0 0.0 0.0 0.0 0.0 - 4 10.10.10.2 0.0% 20 1.7 2.5 1.7 7.3 1.3 - 5 ??? 100.0 20 0.0 0.0 0.0 0.0 0.0 - 6 60.12.120.89 75.0% 20 1.9 3.3 1.9 5.8 1.8 4837 CHINA169-BACKBON 7 61.241.99.197 5.0% 20 10.2 10.2 10.1 10.6 0.1 4837 CHINA169-BACKBON 8 ??? 100.0 20 0.0 0.0 0.0 0.0 0.0 - 9 219.158.3.58 95.0% 20 28.8 28.8 28.8 28.8 0.0 4837 CHINA169-BACKBON 10 219.158.3.162 5.0% 20 29.7 29.8 29.5 30.2 0.2 4837 CHINA169-BACKBON 11 219.158.3.110 0.0% 20 229.6 227.1 188.9 242.2 14.4 4837 CHINA169-BACKBON 12 76.72.161.36 0.0% 20 229.6 224.6 187.4 237.8 13.7 55211 AS-EDGEUNO-NETWO ae200.3483.edge2.lax1.as7195... 13 200.25.51.106 35.0% 20 212.5 214.7 179.7 258.3 27.4 7195 EDGEUNO S.A.S ae0.0.edge1.lax1.as7195.net 14 200.25.75.21 0.0% 20 226.5 244.1 212.7 264.8 18.7 7195 EDGEUNO S.A.S ae300.0.edge1.dal1.as7195.net 15 200.25.51.213 0.0% 20 313.5 266.9 232.1 313.5 17.8 7195 EDGEUNO S.A.S ae0.0.edge2.dal1.as7195.net 16 200.25.75.52 0.0% 20 290.2 284.3 247.8 298.4 13.6 7195 EDGEUNO S.A.S ae400.0.edge1.mia1.as7195.net 17 200.25.75.25 0.0% 20 350.7 340.5 306.3 358.9 17.0 7195 EDGEUNO S.A.S ae610.0.edge1.lim1.as7195.net 18 200.25.51.243 0.0% 20 389.6 377.9 341.1 390.3 14.2 7195 EDGEUNO S.A.S ae7.0.edge1.scl1.as7195.net 19 200.25.75.34 0.0% 20 405.9 394.8 355.8 407.7 15.7 7195 EDGEUNO S.A.S ae813.0.edge1.eze2.as7195.net 20 200.25.60.121 0.0% 20 392.4 398.1 370.9 412.2 9.3 7195 EDGEUNO S.A.S ae0-29.edge1.eze1.as7195.net 21 128.1.129.103 0.0% 20 364.4 378.5 349.0 402.5 21.3 21859 ZEN-ECN a103.designerforumail14.com 22 ??? 100.0 20 0.0 0.0 0.0 0.0 0.0 - 23 ??? 100.0 20 0.0 0.0 0.0 0.0 0.0 - 24 ??? 100.0 20 0.0 0.0 0.0 0.0 0.0 - 25 ??? 100.0 20 0.0 0.0 0.0 0.0 0.0 - 26 23.251.36.87 0.0% 20 395.9 379.9 349.9 399.9 16.6 62610 ZEN-DPS
移动去程:
移动选择了CMI(China Mobile International,AS 58453)作为国际传输的门户。数据包从浙江移动接入后,经由CMNET骨干网(AS 56041)传输至中国香港节点(跳12-13:223.120.x.x),从中国香港CMI国际节点进入国际网络,再经LEVEL3(AS 3356)转发至LVLT-3549(AS 3549)抵达南美。
Target: 23.251.36.87 Location: China, Lishui Provider: China Mobile MTR captured UTC: 2026-03-24T06:22:05.033Z MTR captured local: Tue Mar 24 2026 14:22:05 GMT+0800 (中国标准时间) 0. 183.245.146.0 Loss% Snt Last Avg Best Wrst StDev AS Name PTR 1 183.245.146.97 0.0% 20 6.6 7.4 3.4 31.5 6.1 56041 CMNET-ZHEJIANG-A 2 172.16.10.5 45.0% 20 2.9 3.9 2.1 14.3 3.5 - 3 10.10.10.6 15.0% 20 1.5 2.5 1.4 11.0 2.3 - 4 10.10.10.2 0.0% 20 2.1 2.4 1.6 5.4 0.9 - 5 192.168.19.1 10.0% 20 3.1 3.4 1.2 5.2 1.6 - 6 218.205.126.153 0.0% 20 3.6 5.9 2.5 14.9 2.8 56041 CMNET-ZHEJIANG-A 7 111.0.37.181 95.0% 20 3.7 3.7 3.7 3.7 0.0 56041 CMNET-ZHEJIANG-A 8 221.183.81.145 95.0% 20 10.8 10.8 10.8 10.8 0.0 9808 CHINAMOBILE-CN 9 221.183.136.133 5.0% 20 19.8 19.1 16.8 22.5 1.7 9808 CHINAMOBILE-CN 10 221.183.89.34 45.0% 20 15.6 15.6 13.5 17.4 1.5 9808 CHINAMOBILE-CN 11 221.183.89.177 35.0% 20 19.6 21.7 18.5 30.4 3.2 9808 CHINAMOBILE-CN 12 223.120.12.149 0.0% 20 191.0 192.3 189.9 194.4 1.7 58453 CMI-INT-HK China 13 223.120.6.54 0.0% 20 187.3 187.9 185.7 190.3 1.6 58453 CMI-INT-HK China 14 4.68.39.221 5.0% 20 198.9 193.4 189.4 203.4 3.8 3356 LEVEL3 - Level 3 ae17.edge6.sea1.sp.lumen.tech 15 200.189.213.230 5.0% 20 370.6 373.4 369.7 391.4 5.0 3549 LVLT-3549 ae4.3501.ebr1.bna1.ciriontech... 16 200.0.197.18 0.0% 20 375.9 376.4 374.2 378.6 1.5 3549 LVLT-3549 mail.parksuitesmza.com.ar 17 128.1.129.107 0.0% 20 369.4 367.8 365.2 369.8 1.4 21859 ZEN-ECN a107.designerforumail14.com 18 ??? 100.0 20 0.0 0.0 0.0 0.0 0.0 - 19 ??? 100.0 20 0.0 0.0 0.0 0.0 0.0 - 20 ??? 100.0 20 0.0 0.0 0.0 0.0 0.0 - 21 ??? 100.0 20 0.0 0.0 0.0 0.0 0.0 - 22 23.251.36.87 5.0% 20 372.3 372.4 369.6 374.1 1.4 62610 ZEN-DPS
7、性能
硬件质量体检报告:
sysbench测试等:
------------------------CPU测试--通过sysbench测试------------------------- -> CPU 测试中 (Fast Mode, 1-Pass @ 5sec) 1 线程测试(单核)得分: 1621 Scores 4 线程测试(多核)得分: 6456 Scores --------------------内存测试--感谢lemonbench开源---------------------------- -> 内存测试 Test (Fast Mode, 1-Pass @ 5sec) 单线程读测试: 43834.12 MB/s 单线程写测试: 19904.19 MB/s --------------------磁盘dd读写测试--感谢lemonbench开源-------------------- -> 磁盘IO测试中 (4K Block/1M Block, Direct Mode) 测试操作 写速度 读速度 100MB-4K Block 2.1 MB/s (505 IOPS, 50.66s) 2.1 MB/s (503 IOPS, 50.85s) 1GB-1M Block 116 MB/s (110 IOPS, 9.06s) 111 MB/s (105 IOPS, 9.48s)
磁盘fio读写测试:
----------------------磁盘fio读写测试--感谢yabs开源-----------------------
Block Size | 4k (IOPS) | 64k (IOPS)
------ | --- ---- | ---- ----
Read | 992.00 KB/s (248) | 15.81 MB/s (247)
Write | 1.02 MB/s (256) | 16.31 MB/s (254)
Total | 2.01 MB/s (504) | 32.13 MB/s (501)
| |
Block Size | 512k (IOPS) | 1m (IOPS)
------ | --- ---- | ---- ----
Read | 51.42 MB/s (100) | 50.10 MB/s (48)
Write | 54.10 MB/s (105) | 53.20 MB/s (51)
Total | 105.53 MB/s (205) | 103.30 MB/s (99)
---------------流媒体解锁--感谢oneclickvirt/UnlockTests测试
yabs:
Basic System Information:
---------------------------------
Uptime : 1 days, 1 hours, 30 minutes
Processor : AMD EPYC-Rome Processor
CPU cores : 4 @ 2595.124 MHz
AES-NI : ✔ Enabled
VM-x/AMD-V : ❌ Disabled
RAM : 7.8 GiB
Swap : 0.0 KiB
Disk : 19.6 GiB
Distro : Debian GNU/Linux 12 (bookworm)
Kernel : 6.1.0-38-cloud-amd64
VM Type : MICROSOFT
IPv4/IPv6 : ✔ Online / ❌ Offline
IPv4 Network Information:
---------------------------------
ISP : VpsQuan L.L.C.
ASN : AS62610 Zenlayer Inc
Host : hejiong
Location : Buenos Aires, Buenos Aires F.D. (C)
Country : Argentina
fio Disk Speed Tests (Mixed R/W 50/50) (Partition /dev/vda1):
---------------------------------
Block Size | 4k (IOPS) | 64k (IOPS)
------ | --- ---- | ---- ----
Read | 990.00 KB/s (247) | 15.82 MB/s (247)
Write | 1.02 MB/s (255) | 16.32 MB/s (255)
Total | 2.01 MB/s (502) | 32.15 MB/s (502)
| |
Block Size | 512k (IOPS) | 1m (IOPS)
------ | --- ---- | ---- ----
Read | 51.46 MB/s (100) | 50.14 MB/s (48)
Write | 54.14 MB/s (105) | 53.24 MB/s (51)
Total | 105.60 MB/s (205) | 103.38 MB/s (99)
iperf3 Network Speed Tests (IPv4):
---------------------------------
Provider | Location (Link) | Send Speed | Recv Speed | Ping
----- | ----- | ---- | ---- | ----
Clouvider | London, UK (10G) | 668 Mbits/sec | 824 Mbits/sec | 207 ms
Eranium | Amsterdam, NL (100G) | 610 Mbits/sec | 740 Mbits/sec | 212 ms
Uztelecom | Tashkent, UZ (10G) | 419 Mbits/sec | 524 Mbits/sec | 303 ms
Leaseweb | Singapore, SG (10G) | busy | 346 Mbits/sec | 361 ms
Clouvider | Los Angeles, CA, US (10G) | 677 Mbits/sec | 906 Mbits/sec | 198 ms
Leaseweb | NYC, NY, US (10G) | 707 Mbits/sec | 1.34 Gbits/sec | 136 ms
Edgoo | Sao Paulo, BR (1G) | 981 Mbits/sec | 6.60 Gbits/sec | 30.3 ms
Geekbench 6 Benchmark Test:
---------------------------------
Test | Value
|
Single Core | 1389
Multi Core | 4510
Full Test | https://browser.geekbench.com/v6/cpu/17243492
GB5跑分:
GB5单核:1041 GB5多核:3799 详细结果:https://browser.geekbench.com/v5/cpu/24197614
















